“Essere o non essere”, un esperimento AI open source
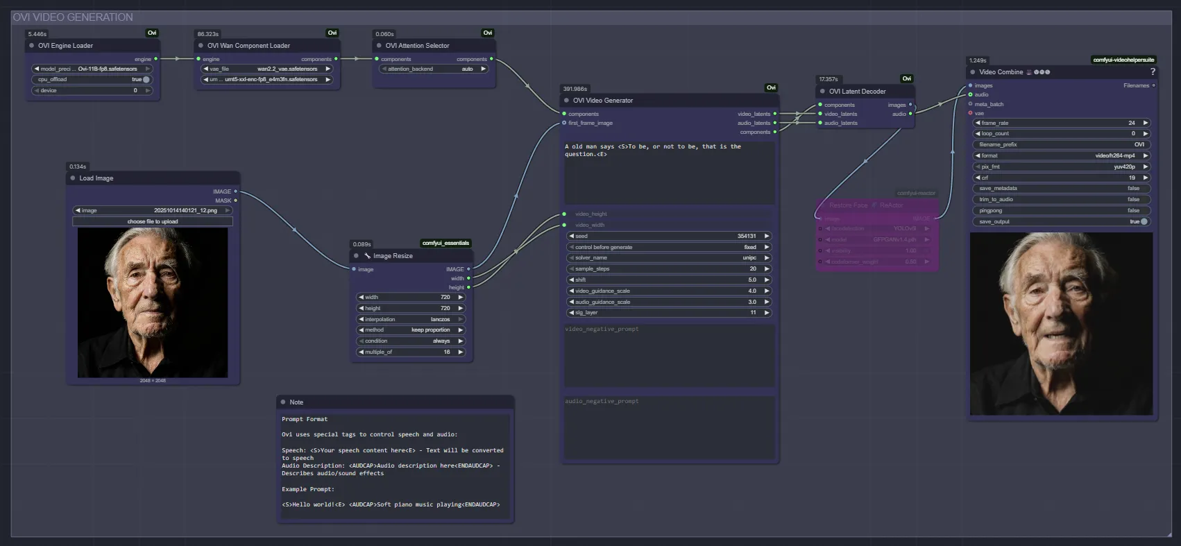
Un altro esperimento open source, interamente sviluppato all’interno di ComfyUI (ad eccezione dell’editing finale), impiega un metodo avanzato e orchestrato per la generazione di video con audio sincronizzato. L’immagine di riferimento iniziale, creata con Hidream, è stata strategicamente utilizzata come base per generare tre viste aggiuntive utilizzando Qwen Image Edit, sfruttandone le capacità di editing semantico. Il video finale, composto da quattro clip da 5 secondi generate con OVI, un modello open source all’avanguardia che genera video e audio in un unico passaggio, rappresenta uno dei primi esempi pratici di sintesi audio-video nativa e sincronizzata senza la necessità di allineamento post-hoc.
Questo processo completo è stato reso necessario dai limiti dei modelli attuali, in particolare dal vincolo di durata di 5 secondi di OVI, che viene superato con un’intelligente strategia di post-produzione. Generando deliberatamente un parlato più veloce e applicando poi un nodo di interpolazione RIFE, si ottiene un effetto di rallentamento naturale senza compromettere la fluidità del movimento. Questa tecnica, che raddoppia i fotogrammi prima dell’editing, è una best practice emergente in ComfyUI per correggere sfocature o rallentamenti indesiderati, e qui viene utilizzata in modo creativo per armonizzare audio e video.
L’approccio ibrido, che combina editing intelligente delle immagini, generazione video con audio sincronizzato e interpolazione dei fotogrammi, rappresenta un significativo progresso rispetto ai flussi di lavoro tradizionali, spesso frammentati in più strumenti closed-source. L’uso esclusivo di strumenti open-source non solo garantisce trasparenza e riproducibilità, ma incoraggia anche la community a esplorare nuove sinergie tra modelli specializzati. Il risultato è un contenuto dinamico, piuttosto rifinito (ma non perfetto), che dimostra come un pizzico di creatività tecnica possa superare i limiti dei modelli attuali.

Questo esperimento è un esempio di come l’open source stia democratizzando la creazione di video di alta qualità, consentendo a sviluppatori e artisti di creare pipeline personalizzate e scalabili. La combinazione di Hidream, Qwen Image Edit, OVI e RIFE in ComfyUI non è solo efficace, ma anche di grande impatto didattico, dimostrando come piccoli accorgimenti tecnici possano fare la differenza tra un risultato approssimativo e un prodotto di grande impatto.



